Extract from of the Introduction
The study has four parts:
The first part describes a classical application of Medieval Historical Geography: the reconstitution of Iberian and North African political geography in 1189, on the point of view of a coeval literary source, the periplum-chronicle known as Narratio de Itinere Navali. It is a limited application, as it does not include the data of other contemporary documents of the same kind. In any case the Narratio is more than rich enough by itself to justify a dedicated geographical monograph.
The approach followed focuses on the building up of geographical structures and representations based on a systematic analysis of all geographical features identified in the Iberian part of the text. I confine myself here to the chorographic/regional level of geographical scale, generally ignoring features at the topographic and the urban/built levels.
The second part details elements of the historical geography of Portuguese Algarve related to places identified in the Narratio, particularly the castles dependent of Silves and the western part of the historical province.
The third part summarizes a historical-linguistic approach of the Narratio as a source of coeval and older history of settlement of Algarve. It includes a philological supplement by Dr. Maria Alice Fernandes.
The fourth and last part is an appendix with maps on the topics addressed.
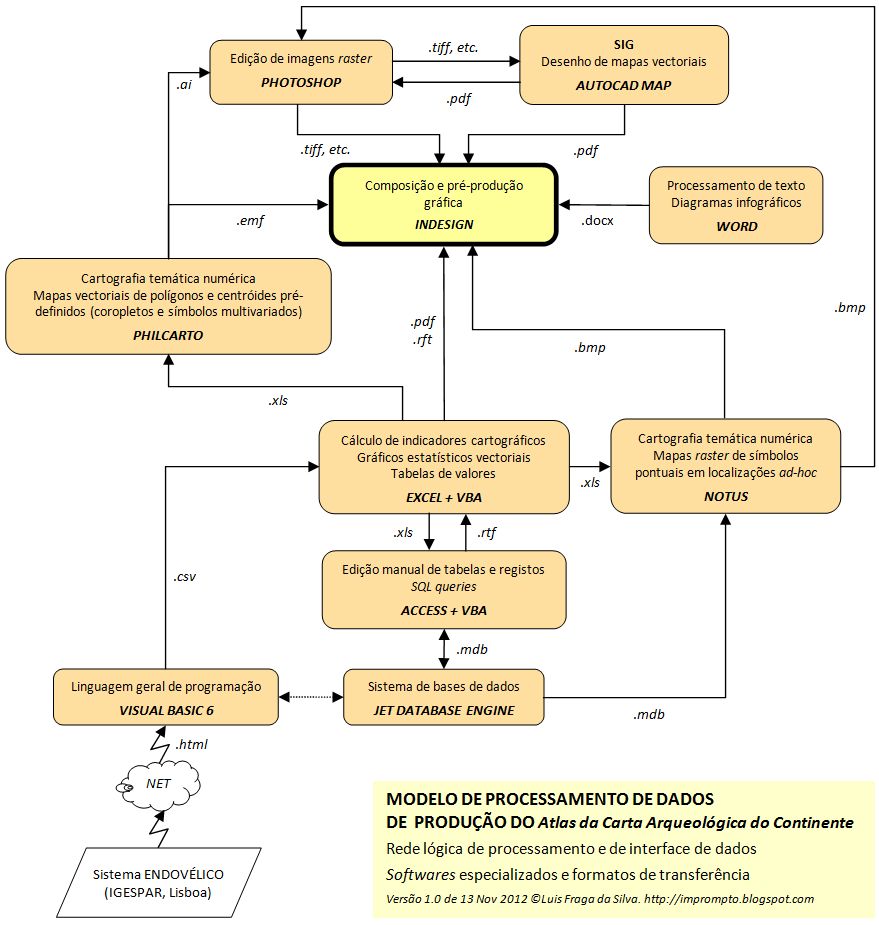
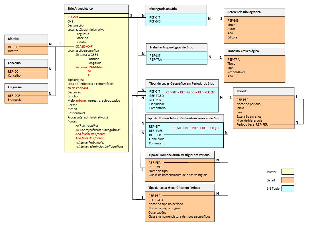
I must stress that bibliographical references and notes were kept to a minimum, adjusted to the concentrated nature of the digest. The selected bibliography listed at the end may serve as a convenient source of further references. The need to conjugate brevity with a large amount of information also led to the hard decision of replacing proper explanatory text with an overly schematic outline based on complex tables and diagrams, an approach which will not appeal to many.
For all this work I wish to thank Dr. Abdallah Khawli for his advice on Arabic sources and etymologies and collaboration in the transliteration of toponyms neither attested in al-Himyari nor in Al-Idrisi. Occurring mistakes and confusions in these or other subjects are my sole responsibility.
A geographical work
Apart from its value as a source of History of the Third Crusade and the first conquest of Silves, the Narratio is in itself a major work of medieval Geography of the Iberian Peninsula. Charles W. David already mentions the extraordinary interest of its author by quantitative and geographic information, and lists its numerous topics. He considers however that this particular interest, as well as its apparent consistency and reliability, are personal idiosyncrasies of the author and not fundamentally intended features of his work.
I have to disagree, with due respect. The systematic structure and degree of geographic detail of the Narratio suggest a program to collect comprehensive data relating to: regional navigation and geography; land accesses between the coast and Seville (the strategic heart of Al-Andalus); the military-political situation of the Algarve; and the expectations of economic rewards of any future ventures on the southern Iberian coast.
This global approach reveals, in my opinion, an intention of producing a report on political and military intelligence, in addition to a proper chronicle of hard achievements and efforts. This has been elaborated with a modicum of vainglory and hiding the sordid details of the Crusaders venal piracy, but also excluding tales of miraculous bigotry, so common in the chronicles of the time.
The last Iberian periplus?
From a point of view of Historical Geography, the Narratio is a remarkable example of a geographical periplus of the Iberian Peninsula, in the tradition of the Greco-Roman and Arab periploi. Together with De viis maris (whose information is one year posterior, even if published later) the Narratio is, far as is known, the last Iberian instance of this literary type.
Periploi are a type of work of Regional Geography, which may also be called coastal chorographies. They describe the perimeter of a region, from and along the sea coast, following a certain direction. They may correspond to chronicles of real sea travels (as in the Narratio) or to the consolidation of multiple voyages plus the information obtained from earlier written sources (as were the cases of Strabo and Al-Idrisi in their descriptions of the Iberian Southwest).
Periploi take the form of maritime itineraries, defined by a sequence of port stages separated by journeys of navigation marked by their duration. Rather than navigation guides, these itineraries serve mainly as as literary system of relative localization in the geographic space and as means of definition of the space itself. They emphasize the identification of physical accidents, ethno-political entities and coastal or not far from the sea towns. They are completed by some demarcation of the circumvented region and by a more or less succinct enumeration of inland features, typically including major path and waterways, as well as distances between the extremes of the region described.
They may finally contain information on climate, agricultural fertility, wealth or lack of natural resources, and on the inhabitants and their memorabilia, with an occasional gloss over their stage of socio-political and economic development, according to the criteria and cultural prejudices of the authors.
Periploi can be historically associated mainly to stages of geopolitical exploration that precede initiatives of pre-Modern imperialism: the control of strategic ports and waterways; the location of easily appropriable wealth; the identification and planning of emporia; or the potential occupation and systematic exploitation of territories.
Islamic sources
There are strong indications that the author of the Narratio relied on Islamic sources, literary and oral: pilots or sailors who knew the routes, regions and passing places. These sources provided the Arabic toponymy the author attempts to transcribe in Latin, better or worse. An important part of this information was most probably taken from Arab written scripts through an interpreter, such as the overland itineraries from Seville.
The Narratio therefore represents – as far as I know – a unique case of articulation of first hand seafaring experience of North European navigators with the systematization of geographic information from Islamic authors.
Original aspects
For a modern scholar who knows his sources, the Narratio does not present major innovations to the medieval chorographic corpus of the Iberian Peninsula, considering both Islamic and Christian works. It is however uniquely comprehensive from the North European coeval point of view. Besides the extensive enumeration of geographical features, it also gives information on the political and chorographic status of listed towns and regions, an unusual fact in the geographical sources of the time.
But its main importance comes from previously undocumented aspects, related to Iberian medieval seafaring conditions and to the historical regional chorography of Almohad Algarve, both subjects I will address below.
 |
The figure shows the approximate plans of all known relevant Medieval fortifications in the perimeter of the Narratio, excluding isolated towers. Nine fortifications are identified, six corresponding to strongpoints in the Narratio and three omitted.
The diagram places the plans side by side with a uniform scale and in their true northing, allowing the direct comparison of areas and shapes. Approximate areas are indicated in square meters.
Areas were measured in digital GIS space, not in real surveys. Their estimated absolute linear error is ±1 meter. Wall thickness is approximate, drawn from inconsistent sources. See bibliography for full sources.
|
 |
| Historical Linguistics of the places of Algarve named in the Narratio |
 |
| Late Roman and Islamic historical chorography of the places of Algarve named in the Narratio |
|